Showing:

Annotations
Attributes
Diagrams
Facets
Instances
Used by

Table of Contents

Group by:
Main schema StockUpdate.xsd
[ top ]
Included schema CommonElements.xsd
[ top ]
Element StockUpdateListSubmit
Diagram
Diagram StockUpdate.tmp#CommonAttributes StockUpdate.tmp#StockUpdates StockUpdate.tmp#Errors
Instance
<StockUpdateListSubmit Culture="en" EndTime="" ErrorCount="0" LoadFilter="" LoadType="" SiteID="" StartTime="" StatusID="" TransactionID="" Transformed="false" Version="">
  <StockUpdates Version="">{1,1}</StockUpdates>
  <Errors>{0,1}</Errors>
</StockUpdateListSubmit>
Attributes
QName Type Default Use Annotation
Culture xs:string en optional
EndTime xs:dateTime optional
ErrorCount xs:integer 0 optional
LoadFilter xs:string optional
LoadFilter must indicate the Entity Type.  Only one Entity Type per file is allowed. i.e. “Product”
LoadType xs:string required
FULL, FULLBranch, or PARTIAL
Note: partial loads require each record to explicitly declare if it is deprecated or not.  Full loads assume anything not in the load is deprecated.
SiteID xs:string optional
StartTime xs:dateTime optional
StatusID xs:integer optional
TransactionID xs:string optional
Transformed xs:boolean false optional
Version xs:decimal required
[ top ]
Element StockUpdates
Diagram
Diagram StockUpdate.tmp#StockUpdates_Version StockUpdate.tmp#StockUpdate
Used by
Instance
<StockUpdates Version="">
  <StockUpdate Deprecated="" Version="">{0,unbounded}</StockUpdate>
</StockUpdates>
Attributes
QName Type Use
Version xs:decimal optional
[ top ]
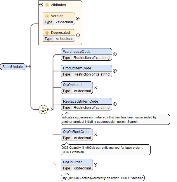
Element StockUpdate
Diagram
Diagram StockUpdate.tmp#StockUpdate_Version StockUpdate.tmp#StockUpdate_Deprecated StockUpdate.tmp#StockUpdate_WarehouseCode StockUpdate.tmp#StockUpdate_ProductItemCode StockUpdate.tmp#StockUpdate_QtyOnHand StockUpdate.tmp#StockUpdate_ReplacedByItemCode StockUpdate.tmp#StockUpdate_QtyOnBackOrder StockUpdate.tmp#StockUpdate_QtyOnOrder
Used by
Element StockUpdates
Instance
<StockUpdate Deprecated="" Version="">
  <WarehouseCode>{1,1}</WarehouseCode>
  <ProductItemCode>{1,1}</ProductItemCode>
  <QtyOnHand>{1,1}</QtyOnHand>
  <ReplacedByItemCode>{0,1}</ReplacedByItemCode>
  <QtyOnBackOrder>{0,1}</QtyOnBackOrder>
  <QtyOnOrder>{0,1}</QtyOnOrder>
</StockUpdate>
Attributes
QName Type Use
Deprecated xs:boolean optional
Version xs:decimal optional
[ top ]
Element StockUpdate / WarehouseCode
Diagram
Diagram
Facets
maxLength 36
[ top ]
Element StockUpdate / ProductItemCode
Diagram
Diagram
Facets
maxLength 36
[ top ]
Element StockUpdate / QtyOnHand
Diagram
Diagram
[ top ]
Element StockUpdate / ReplacedByItemCode
Annotations
Indicates supersession whereby this item has been superseded by another product initiating supersession action. Search for this item code specifically and/or presence in order form will return the code specified in this field along with a supersession indicator.
Diagram
Diagram
Facets
maxLength 36
[ top ]
Element StockUpdate / QtyOnBackOrder
Annotations
OOS Quantity (InvUOM) currently marked for back order. : BIDIQ Extension
Diagram
Diagram
[ top ]
Element StockUpdate / QtyOnOrder
Annotations
Qty (InvUOM) actually/currently on order.: BIDIQ Extension
Diagram
Diagram
[ top ]
Element Errors
Diagram
Diagram StockUpdate.tmp#Errors_Error
Used by
Instance
<Errors>
  <Error>{0,unbounded}</Error>
</Errors>
[ top ]
Element Errors / Error
Diagram
Diagram StockUpdate.tmp#Errors_Errors_Error_ErrorCode StockUpdate.tmp#Errors_Errors_Error_ErrorRef StockUpdate.tmp#Errors_Errors_Error_ErrorMsg StockUpdate.tmp#Errors_Errors_Error_AdditionalInfo
Instance
<Error>
  <ErrorCode>{1,1}</ErrorCode>
  <ErrorRef>{1,1}</ErrorRef>
  <ErrorMsg>{1,1}</ErrorMsg>
  <AdditionalInfo>{0,1}</AdditionalInfo>
</Error>
[ top ]
Element Errors / Error / ErrorCode
Diagram
Diagram
[ top ]
Element Errors / Error / ErrorRef
Diagram
Diagram
[ top ]
Element Errors / Error / ErrorMsg
Diagram
Diagram
[ top ]
Element Errors / Error / AdditionalInfo
Diagram
Diagram
[ top ]
Element RestrictionList
Diagram
Diagram StockUpdate.tmp#RestrictionList_RestrictionCode
Instance
<RestrictionList>
  <RestrictionCode RestrictionType="">{0,unbounded}</RestrictionCode>
</RestrictionList>
[ top ]
Element RestrictionList / RestrictionCode
Diagram
Diagram StockUpdate.tmp#RestrictionList_RestrictionList_RestrictionCode_RestrictionType
Attributes
QName Type Use Annotation
RestrictionType xs:string required
RestrictTo, Permit, or Deny
[ top ]
Element Attribute
Diagram
Diagram StockUpdate.tmp#Attribute_Deprecated StockUpdate.tmp#Attribute_Scope StockUpdate.tmp#Attribute_EntityCode StockUpdate.tmp#Attribute_Name StockUpdate.tmp#Attribute_Value
Used by
Element Attributes
Instance
<Attribute Deprecated="" Scope="">
  <EntityCode>{0,1}</EntityCode>
  <Name>{1,1}</Name>
  <Value DataType="">{0,1}</Value>
</Attribute>
Attributes
QName Type Use Annotation
Deprecated xs:boolean optional
Scope xs:string optional
Public, Private, Admin : defines the visibility of the attribute within the site.  Default determined by the of Entity type.
[ top ]
Element Attribute / EntityCode
Annotations
The code of the entity these attributes belong t  - i.e. ProductItemCode  Field is mandatory if attributes are ssent on a separate file.
Diagram
Diagram
Facets
maxLength 36
[ top ]
Element Attribute / Name
Annotations
Name of the Attribute
Diagram
Diagram
[ top ]
Element Attribute / Value
Annotations
Value of the Attribute, must be the string representation of the appropriate type
Diagram
Diagram StockUpdate.tmp#Attribute_Attribute_Value_DataType
Attributes
QName Type Use
DataType xs:string optional
[ top ]
Element Attributes
Annotations
Deprecated at Entity Level..  Please use the separate AttributeList Load File to load entity specific attributes.
Diagram
Diagram StockUpdate.tmp#Attributes_Version StockUpdate.tmp#Attribute
Instance
<Attributes Version="">
  <Attribute Deprecated="" Scope="">{0,unbounded}</Attribute>
</Attributes>
Attributes
QName Type Use
Version xs:decimal optional
[ top ]
Element Address
Annotations
Generic Address Element
Diagram
Diagram StockUpdate.tmp#Address_Type StockUpdate.tmp#Address_Version StockUpdate.tmp#Address_Name StockUpdate.tmp#Address_Street1 StockUpdate.tmp#Address_Street2 StockUpdate.tmp#Address_Suburb StockUpdate.tmp#Address_City StockUpdate.tmp#Address_Area StockUpdate.tmp#Address_State StockUpdate.tmp#Address_Country StockUpdate.tmp#Address_Other StockUpdate.tmp#Address_PostCode StockUpdate.tmp#Address_GeoRef StockUpdate.tmp#Address_Phone StockUpdate.tmp#Address_Fax StockUpdate.tmp#Address_Email StockUpdate.tmp#Address_Social StockUpdate.tmp#Address_Notes StockUpdate.tmp#Address_TimeZone StockUpdate.tmp#Address_TimeZoneName
Instance
<Address Type="" Version="">
  <Name>{1,1}</Name>
  <Street1>{1,1}</Street1>
  <Street2>{1,1}</Street2>
  <Suburb>{0,1}</Suburb>
  <City>{1,1}</City>
  <Area>{0,1}</Area>
  <State>{0,1}</State>
  <Country>{0,1}</Country>
  <Other>{0,1}</Other>
  <PostCode>{1,1}</PostCode>
  <GeoRef>{0,1}</GeoRef>
  <Phone>{0,1}</Phone>
  <Fax>{0,1}</Fax>
  <Email>{0,1}</Email>
  <Social>{0,1}</Social>
  <Notes>{0,1}</Notes>
  <TimeZone>{0,1}</TimeZone>
  <TimeZoneName>{0,1}</TimeZoneName>
</Address>
Attributes
QName Type Use
Type restriction of xs:string optional
Version xs:decimal optional
[ top ]
Element Address / Name
Diagram
Diagram
Facets
maxLength 100
[ top ]
Element Address / Street1
Diagram
Diagram
Facets
maxLength 100
[ top ]
Element Address / Street2
Diagram
Diagram
Facets
maxLength 100
[ top ]
Element Address / Suburb
Diagram
Diagram
Facets
maxLength 50
[ top ]
Element Address / City
Diagram
Diagram
Facets
maxLength 50
[ top ]
Element Address / Area
Diagram
Diagram
Facets
maxLength 50
[ top ]
Element Address / State
Diagram
Diagram
Facets
maxLength 50
[ top ]
Element Address / Country
Diagram
Diagram
Facets
maxLength 50
[ top ]
Element Address / Other
Diagram
Diagram
Facets
maxLength 50
[ top ]
Element Address / PostCode
Diagram
Diagram
Facets
maxLength 50
[ top ]
Element Address / GeoRef
Diagram
Diagram StockUpdate.tmp#Address_Address_GeoRef_Lat StockUpdate.tmp#Address_Address_GeoRef_Long
Instance
<GeoRef>
  <Lat>{1,1}</Lat>
  <Long>{1,1}</Long>
</GeoRef>
[ top ]
Element Address / GeoRef / Lat
Diagram
Diagram
[ top ]
Element Address / GeoRef / Long
Diagram
Diagram
[ top ]
Element Address / Phone
Diagram
Diagram StockUpdate.tmp#Address_Address_Phone_Number
Instance
<Phone>
  <Number Description="" Seq="" Type="">{0,unbounded}</Number>
</Phone>
[ top ]
Element Address / Phone / Number
Diagram
Diagram StockUpdate.tmp#Address_Address_Phone_Address_Address_Phone_Number_Type StockUpdate.tmp#Address_Address_Phone_Address_Address_Phone_Number_Seq StockUpdate.tmp#Address_Address_Phone_Address_Address_Phone_Number_Description
Attributes
QName Type Use
Description restriction of xs:string optional
Seq xs:integer optional
Type restriction of xs:string required
[ top ]
Element Address / Fax
Diagram
Diagram StockUpdate.tmp#Address_Address_Fax_Number
Instance
<Fax>
  <Number Description="" Seq="" Type="">{0,unbounded}</Number>
</Fax>
[ top ]
Element Address / Fax / Number
Diagram
Diagram StockUpdate.tmp#Address_Address_Fax_Address_Address_Fax_Number_Type StockUpdate.tmp#Address_Address_Fax_Address_Address_Fax_Number_Seq StockUpdate.tmp#Address_Address_Fax_Address_Address_Fax_Number_Description
Attributes
QName Type Use
Description restriction of xs:string optional
Seq xs:integer optional
Type restriction of xs:string required
[ top ]
Element Address / Email
Diagram
Diagram StockUpdate.tmp#Address_Address_Email_Address
Instance
<Email>
  <Address Description="" Seq="" Type="">{0,unbounded}</Address>
</Email>
[ top ]
Element Address / Email / Address
Diagram
Diagram StockUpdate.tmp#Address_Address_Email_Address_Address_Email_Address_Type StockUpdate.tmp#Address_Address_Email_Address_Address_Email_Address_Seq StockUpdate.tmp#Address_Address_Email_Address_Address_Email_Address_Description
Attributes
QName Type Use
Description restriction of xs:string optional
Seq xs:integer optional
Type restriction of xs:string required
[ top ]
Element Address / Social
Diagram
Diagram StockUpdate.tmp#Address_Address_Social_Address
Instance
<Social>
  <Address Description="" Seq="" Type="">{0,unbounded}</Address>
</Social>
[ top ]
Element Address / Social / Address
Diagram
Diagram StockUpdate.tmp#Address_Address_Social_Address_Address_Social_Address_Type StockUpdate.tmp#Address_Address_Social_Address_Address_Social_Address_Seq StockUpdate.tmp#Address_Address_Social_Address_Address_Social_Address_Description
Attributes
QName Type Use
Description restriction of xs:string optional
Seq xs:integer optional
Type restriction of xs:string required
[ top ]
Element Address / Notes
Annotations
Address notes – may be used for special purposes such as delivery address notes
Diagram
Diagram
[ top ]
Element Address / TimeZone
Annotations
TimeZone Offset. Decimal 9.5 =  “+9:30”        http://wwp.greenwichmeantime.com/info/timezone.htm
Diagram
Diagram
[ top ]
Element Address / TimeZoneName
Annotations
Name of Time Zone (Microsoft)
Diagram
Diagram
[ top ]
Attribute StockUpdate / @Version
Used by
Element StockUpdate
[ top ]
Attribute StockUpdate / @Deprecated
Used by
Element StockUpdate
[ top ]
Attribute StockUpdates / @Version
Used by
Element StockUpdates
[ top ]
Attribute CommonAttributes / @Culture
Used by
Attribute Group CommonAttributes
[ top ]
Attribute CommonAttributes / @Version
Used by
Attribute Group CommonAttributes
[ top ]
Attribute CommonAttributes / @LoadType
Annotations
FULL, FULLBranch, or PARTIAL
Note: partial loads require each record to explicitly declare if it is deprecated or not.  Full loads assume anything not in the load is deprecated.
Used by
Attribute Group CommonAttributes
[ top ]
Attribute CommonAttributes / @LoadFilter
Annotations
LoadFilter must indicate the Entity Type.  Only one Entity Type per file is allowed. i.e. “Product”
Used by
Attribute Group CommonAttributes
[ top ]
Attribute CommonAttributes / @TransactionID
Used by
Attribute Group CommonAttributes
[ top ]
Attribute CommonAttributes / @StartTime
Used by
Attribute Group CommonAttributes
[ top ]
Attribute CommonAttributes / @EndTime
Used by
Attribute Group CommonAttributes
[ top ]
Attribute CommonAttributes / @SiteID
Used by
Attribute Group CommonAttributes
[ top ]
Attribute CommonAttributes / @StatusID
Used by
Attribute Group CommonAttributes
[ top ]
Attribute CommonAttributes / @ErrorCount
Used by
Attribute Group CommonAttributes
[ top ]
Attribute CommonAttributes / @Transformed
Used by
Attribute Group CommonAttributes
[ top ]
Attribute RestrictionList / RestrictionCode / @RestrictionType
Annotations
RestrictTo, Permit, or Deny
Used by
[ top ]
Attribute Attribute / Value / @DataType
Used by
Element Attribute/Value
[ top ]
Attribute Attribute / @Deprecated
Used by
Element Attribute
[ top ]
Attribute Attribute / @Scope
Annotations
Public, Private, Admin : defines the visibility of the attribute within the site.  Default determined by the of Entity type.
Used by
Element Attribute
[ top ]
Attribute Attributes / @Version
Used by
Element Attributes
[ top ]
Attribute Address / Phone / Number / @Type
Facets
enumeration business
enumeration other
enumeration mobile
enumeration work
enumeration home
Used by
[ top ]
Attribute Address / Phone / Number / @Seq
Used by
[ top ]
Attribute Address / Phone / Number / @Description
Facets
maxLength 25
Used by
[ top ]
Attribute Address / Fax / Number / @Type
Facets
enumeration business
enumeration other
enumeration work
enumeration home
Used by
[ top ]
Attribute Address / Fax / Number / @Seq
Used by
[ top ]
Attribute Address / Fax / Number / @Description
Facets
maxLength 25
Used by
[ top ]
Attribute Address / Email / Address / @Type
Facets
enumeration business
enumeration other
enumeration work
enumeration personal
Used by
[ top ]
Attribute Address / Email / Address / @Seq
Used by
[ top ]
Attribute Address / Email / Address / @Description
Facets
maxLength 100
Used by
[ top ]
Attribute Address / Social / Address / @Type
Facets
enumeration other
enumeration lynkedin
enumeration skype
enumeration im
enumeration twitter
enumeration facebook
enumeration website
Used by
[ top ]
Attribute Address / Social / Address / @Seq
Used by
[ top ]
Attribute Address / Social / Address / @Description
Facets
maxLength 100
Used by
[ top ]
Attribute Address / @Type
Facets
enumeration business
enumeration other
enumeration physical
enumeration postal
enumeration delivery
enumeration home
enumeration work
Used by
Element Address
[ top ]
Attribute Address / @Version
Used by
Element Address
[ top ]
Attribute Group CommonAttributes
Diagram
Diagram StockUpdate.tmp#CommonAttributes_Culture StockUpdate.tmp#CommonAttributes_Version StockUpdate.tmp#CommonAttributes_LoadType StockUpdate.tmp#CommonAttributes_LoadFilter StockUpdate.tmp#CommonAttributes_TransactionID StockUpdate.tmp#CommonAttributes_StartTime StockUpdate.tmp#CommonAttributes_EndTime StockUpdate.tmp#CommonAttributes_SiteID StockUpdate.tmp#CommonAttributes_StatusID StockUpdate.tmp#CommonAttributes_ErrorCount StockUpdate.tmp#CommonAttributes_Transformed
Used by
Attributes
QName Type Default Use Annotation
Culture xs:string en optional
EndTime xs:dateTime optional
ErrorCount xs:integer 0 optional
LoadFilter xs:string optional
LoadFilter must indicate the Entity Type.  Only one Entity Type per file is allowed. i.e. “Product”
LoadType xs:string required
FULL, FULLBranch, or PARTIAL
Note: partial loads require each record to explicitly declare if it is deprecated or not.  Full loads assume anything not in the load is deprecated.
SiteID xs:string optional
StartTime xs:dateTime optional
StatusID xs:integer optional
TransactionID xs:string optional
Transformed xs:boolean false optional
Version xs:decimal required
[ top ]