Showing:

Annotations
Attributes
Diagrams
Facets
Instances
Used by

Table of Contents

Group by:
Main schema LoyaltyProduct.xsd
Annotations
Contains loyalty scheme rewards value(s) per warehouse product. Date range(s) can be used to provide different reward values based on delivery date. Overlapping date ranges are supported with reward values being summed.
[ top ]
Included schema CommonElements.xsd
[ top ]
Element LoyaltyProductListSubmit
Diagram
Diagram LoyaltyProduct.tmp#CommonAttributes LoyaltyProduct.tmp#LoyaltyProducts LoyaltyProduct.tmp#Errors
Instance
<LoyaltyProductListSubmit Culture="en" EndTime="" ErrorCount="0" LoadFilter="" LoadType="" SiteID="" StartTime="" StatusID="" TransactionID="" Transformed="false" Version="">
  <LoyaltyProducts Version="">{1,1}</LoyaltyProducts>
  <Errors>{0,1}</Errors>
</LoyaltyProductListSubmit>
Attributes
QName Type Default Use Annotation
Culture xs:string en optional
EndTime xs:dateTime optional
ErrorCount xs:integer 0 optional
LoadFilter xs:string optional
LoadFilter must indicate the Entity Type.  Only one Entity Type per file is allowed. i.e. “Product”
LoadType xs:string required
FULL, FULLBranch, or PARTIAL
Note: partial loads require each record to explicitly declare if it is deprecated or not.  Full loads assume anything not in the load is deprecated.
SiteID xs:string optional
StartTime xs:dateTime optional
StatusID xs:integer optional
TransactionID xs:string optional
Transformed xs:boolean false optional
Version xs:decimal required
[ top ]
Element LoyaltyProducts
Diagram
Diagram LoyaltyProduct.tmp#LoyaltyProducts_Version LoyaltyProduct.tmp#LoyaltyProduct
Used by
Instance
<LoyaltyProducts Version="">
  <LoyaltyProduct Deprecated="" Version="">{0,unbounded}</LoyaltyProduct>
</LoyaltyProducts>
Attributes
QName Type Use
Version xs:decimal optional
[ top ]
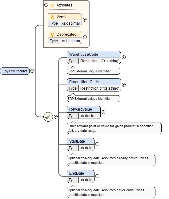
Element LoyaltyProduct
Diagram
Diagram LoyaltyProduct.tmp#LoyaltyProduct_Version LoyaltyProduct.tmp#LoyaltyProduct_Deprecated LoyaltyProduct.tmp#LoyaltyProduct_WarehouseCode LoyaltyProduct.tmp#LoyaltyProduct_ProductItemCode LoyaltyProduct.tmp#LoyaltyProduct_RewardValue LoyaltyProduct.tmp#LoyaltyProduct_StartDate LoyaltyProduct.tmp#LoyaltyProduct_EndDate
Used by
Element LoyaltyProducts
Instance
<LoyaltyProduct Deprecated="" Version="">
  <WarehouseCode>{1,1}</WarehouseCode>
  <ProductItemCode>{1,1}</ProductItemCode>
  <RewardValue>{1,1}</RewardValue>
  <StartDate>{1,1}</StartDate>
  <EndDate>{1,1}</EndDate>
</LoyaltyProduct>
Attributes
QName Type Use
Deprecated xs:boolean optional
Version xs:decimal optional
[ top ]
Element LoyaltyProduct / WarehouseCode
Annotations
ERP External unique identifier
Diagram
Diagram
Facets
maxLength 36
[ top ]
Element LoyaltyProduct / ProductItemCode
Annotations
ERP External unique identifier
Diagram
Diagram
Facets
maxLength 36
[ top ]
Element LoyaltyProduct / RewardValue
Annotations
Either reward point or value for given product in specified delivery date range.
Diagram
Diagram
[ top ]
Element LoyaltyProduct / StartDate
Annotations
Optional delivery date. Assumes already active unless specific date is supplied.
Diagram
Diagram
[ top ]
Element LoyaltyProduct / EndDate
Annotations
Optional delivery date. Assumes never ends unless specific date is supplied.
Diagram
Diagram
[ top ]
Element Errors
Diagram
Diagram LoyaltyProduct.tmp#Errors_Error
Used by
Instance
<Errors>
  <Error>{0,unbounded}</Error>
</Errors>
[ top ]
Element Errors / Error
Diagram
Diagram LoyaltyProduct.tmp#Errors_Errors_Error_ErrorCode LoyaltyProduct.tmp#Errors_Errors_Error_ErrorRef LoyaltyProduct.tmp#Errors_Errors_Error_ErrorMsg LoyaltyProduct.tmp#Errors_Errors_Error_AdditionalInfo
Instance
<Error>
  <ErrorCode>{1,1}</ErrorCode>
  <ErrorRef>{1,1}</ErrorRef>
  <ErrorMsg>{1,1}</ErrorMsg>
  <AdditionalInfo>{0,1}</AdditionalInfo>
</Error>
[ top ]
Element Errors / Error / ErrorCode
Diagram
Diagram
[ top ]
Element Errors / Error / ErrorRef
Diagram
Diagram
[ top ]
Element Errors / Error / ErrorMsg
Diagram
Diagram
[ top ]
Element Errors / Error / AdditionalInfo
Diagram
Diagram
[ top ]
Element RestrictionList
Diagram
Diagram LoyaltyProduct.tmp#RestrictionList_RestrictionCode
Instance
<RestrictionList>
  <RestrictionCode RestrictionType="">{0,unbounded}</RestrictionCode>
</RestrictionList>
[ top ]
Element RestrictionList / RestrictionCode
Diagram
Diagram LoyaltyProduct.tmp#RestrictionList_RestrictionList_RestrictionCode_RestrictionType
Attributes
QName Type Use Annotation
RestrictionType xs:string required
RestrictTo, Permit, or Deny
[ top ]
Element Attribute
Diagram
Diagram LoyaltyProduct.tmp#Attribute_Deprecated LoyaltyProduct.tmp#Attribute_Scope LoyaltyProduct.tmp#Attribute_EntityCode LoyaltyProduct.tmp#Attribute_Name LoyaltyProduct.tmp#Attribute_Value
Used by
Element Attributes
Instance
<Attribute Deprecated="" Scope="">
  <EntityCode>{0,1}</EntityCode>
  <Name>{1,1}</Name>
  <Value DataType="">{0,1}</Value>
</Attribute>
Attributes
QName Type Use Annotation
Deprecated xs:boolean optional
Scope xs:string optional
Public, Private, Admin : defines the visibility of the attribute within the site.  Default determined by the of Entity type.
[ top ]
Element Attribute / EntityCode
Annotations
The code of the entity these attributes belong t  - i.e. ProductItemCode  Field is mandatory if attributes are ssent on a separate file.
Diagram
Diagram
Facets
maxLength 36
[ top ]
Element Attribute / Name
Annotations
Name of the Attribute
Diagram
Diagram
[ top ]
Element Attribute / Value
Annotations
Value of the Attribute, must be the string representation of the appropriate type
Diagram
Diagram LoyaltyProduct.tmp#Attribute_Attribute_Value_DataType
Attributes
QName Type Use
DataType xs:string optional
[ top ]
Element Attributes
Annotations
Deprecated at Entity Level..  Please use the separate AttributeList Load File to load entity specific attributes.
Diagram
Diagram LoyaltyProduct.tmp#Attributes_Version LoyaltyProduct.tmp#Attribute
Instance
<Attributes Version="">
  <Attribute Deprecated="" Scope="">{0,unbounded}</Attribute>
</Attributes>
Attributes
QName Type Use
Version xs:decimal optional
[ top ]
Element Address
Annotations
Generic Address Element
Diagram
Diagram LoyaltyProduct.tmp#Address_Type LoyaltyProduct.tmp#Address_Version LoyaltyProduct.tmp#Address_Name LoyaltyProduct.tmp#Address_Street1 LoyaltyProduct.tmp#Address_Street2 LoyaltyProduct.tmp#Address_Suburb LoyaltyProduct.tmp#Address_City LoyaltyProduct.tmp#Address_Area LoyaltyProduct.tmp#Address_State LoyaltyProduct.tmp#Address_Country LoyaltyProduct.tmp#Address_Other LoyaltyProduct.tmp#Address_PostCode LoyaltyProduct.tmp#Address_GeoRef LoyaltyProduct.tmp#Address_Phone LoyaltyProduct.tmp#Address_Fax LoyaltyProduct.tmp#Address_Email LoyaltyProduct.tmp#Address_Social LoyaltyProduct.tmp#Address_Notes LoyaltyProduct.tmp#Address_TimeZone LoyaltyProduct.tmp#Address_TimeZoneName
Instance
<Address Type="" Version="">
  <Name>{1,1}</Name>
  <Street1>{1,1}</Street1>
  <Street2>{1,1}</Street2>
  <Suburb>{0,1}</Suburb>
  <City>{1,1}</City>
  <Area>{0,1}</Area>
  <State>{0,1}</State>
  <Country>{0,1}</Country>
  <Other>{0,1}</Other>
  <PostCode>{1,1}</PostCode>
  <GeoRef>{0,1}</GeoRef>
  <Phone>{0,1}</Phone>
  <Fax>{0,1}</Fax>
  <Email>{0,1}</Email>
  <Social>{0,1}</Social>
  <Notes>{0,1}</Notes>
  <TimeZone>{0,1}</TimeZone>
  <TimeZoneName>{0,1}</TimeZoneName>
</Address>
Attributes
QName Type Use
Type restriction of xs:string optional
Version xs:decimal optional
[ top ]
Element Address / Name
Diagram
Diagram
Facets
maxLength 100
[ top ]
Element Address / Street1
Diagram
Diagram
Facets
maxLength 100
[ top ]
Element Address / Street2
Diagram
Diagram
Facets
maxLength 100
[ top ]
Element Address / Suburb
Diagram
Diagram
Facets
maxLength 50
[ top ]
Element Address / City
Diagram
Diagram
Facets
maxLength 50
[ top ]
Element Address / Area
Diagram
Diagram
Facets
maxLength 50
[ top ]
Element Address / State
Diagram
Diagram
Facets
maxLength 50
[ top ]
Element Address / Country
Diagram
Diagram
Facets
maxLength 50
[ top ]
Element Address / Other
Diagram
Diagram
Facets
maxLength 50
[ top ]
Element Address / PostCode
Diagram
Diagram
Facets
maxLength 50
[ top ]
Element Address / GeoRef
Diagram
Diagram LoyaltyProduct.tmp#Address_Address_GeoRef_Lat LoyaltyProduct.tmp#Address_Address_GeoRef_Long
Instance
<GeoRef>
  <Lat>{1,1}</Lat>
  <Long>{1,1}</Long>
</GeoRef>
[ top ]
Element Address / GeoRef / Lat
Diagram
Diagram
[ top ]
Element Address / GeoRef / Long
Diagram
Diagram
[ top ]
Element Address / Phone
Diagram
Diagram LoyaltyProduct.tmp#Address_Address_Phone_Number
Instance
<Phone>
  <Number Description="" Seq="" Type="">{0,unbounded}</Number>
</Phone>
[ top ]
Element Address / Phone / Number
Diagram
Diagram LoyaltyProduct.tmp#Address_Address_Phone_Address_Address_Phone_Number_Type LoyaltyProduct.tmp#Address_Address_Phone_Address_Address_Phone_Number_Seq LoyaltyProduct.tmp#Address_Address_Phone_Address_Address_Phone_Number_Description
Attributes
QName Type Use
Description restriction of xs:string optional
Seq xs:integer optional
Type restriction of xs:string required
[ top ]
Element Address / Fax
Diagram
Diagram LoyaltyProduct.tmp#Address_Address_Fax_Number
Instance
<Fax>
  <Number Description="" Seq="" Type="">{0,unbounded}</Number>
</Fax>
[ top ]
Element Address / Fax / Number
Diagram
Diagram LoyaltyProduct.tmp#Address_Address_Fax_Address_Address_Fax_Number_Type LoyaltyProduct.tmp#Address_Address_Fax_Address_Address_Fax_Number_Seq LoyaltyProduct.tmp#Address_Address_Fax_Address_Address_Fax_Number_Description
Attributes
QName Type Use
Description restriction of xs:string optional
Seq xs:integer optional
Type restriction of xs:string required
[ top ]
Element Address / Email
Diagram
Diagram LoyaltyProduct.tmp#Address_Address_Email_Address
Instance
<Email>
  <Address Description="" Seq="" Type="">{0,unbounded}</Address>
</Email>
[ top ]
Element Address / Email / Address
Diagram
Diagram LoyaltyProduct.tmp#Address_Address_Email_Address_Address_Email_Address_Type LoyaltyProduct.tmp#Address_Address_Email_Address_Address_Email_Address_Seq LoyaltyProduct.tmp#Address_Address_Email_Address_Address_Email_Address_Description
Attributes
QName Type Use
Description restriction of xs:string optional
Seq xs:integer optional
Type restriction of xs:string required
[ top ]
Element Address / Social
Diagram
Diagram LoyaltyProduct.tmp#Address_Address_Social_Address
Instance
<Social>
  <Address Description="" Seq="" Type="">{0,unbounded}</Address>
</Social>
[ top ]
Element Address / Social / Address
Diagram
Diagram LoyaltyProduct.tmp#Address_Address_Social_Address_Address_Social_Address_Type LoyaltyProduct.tmp#Address_Address_Social_Address_Address_Social_Address_Seq LoyaltyProduct.tmp#Address_Address_Social_Address_Address_Social_Address_Description
Attributes
QName Type Use
Description restriction of xs:string optional
Seq xs:integer optional
Type restriction of xs:string required
[ top ]
Element Address / Notes
Annotations
Address notes – may be used for special purposes such as delivery address notes
Diagram
Diagram
[ top ]
Element Address / TimeZone
Annotations
TimeZone Offset. Decimal 9.5 =  “+9:30”        http://wwp.greenwichmeantime.com/info/timezone.htm
Diagram
Diagram
[ top ]
Element Address / TimeZoneName
Annotations
Name of Time Zone (Microsoft)
Diagram
Diagram
[ top ]
Attribute LoyaltyProduct / @Version
Used by
Element LoyaltyProduct
[ top ]
Attribute LoyaltyProduct / @Deprecated
Used by
Element LoyaltyProduct
[ top ]
Attribute LoyaltyProducts / @Version
Used by
Element LoyaltyProducts
[ top ]
Attribute CommonAttributes / @Culture
Used by
Attribute Group CommonAttributes
[ top ]
Attribute CommonAttributes / @Version
Used by
Attribute Group CommonAttributes
[ top ]
Attribute CommonAttributes / @LoadType
Annotations
FULL, FULLBranch, or PARTIAL
Note: partial loads require each record to explicitly declare if it is deprecated or not.  Full loads assume anything not in the load is deprecated.
Used by
Attribute Group CommonAttributes
[ top ]
Attribute CommonAttributes / @LoadFilter
Annotations
LoadFilter must indicate the Entity Type.  Only one Entity Type per file is allowed. i.e. “Product”
Used by
Attribute Group CommonAttributes
[ top ]
Attribute CommonAttributes / @TransactionID
Used by
Attribute Group CommonAttributes
[ top ]
Attribute CommonAttributes / @StartTime
Used by
Attribute Group CommonAttributes
[ top ]
Attribute CommonAttributes / @EndTime
Used by
Attribute Group CommonAttributes
[ top ]
Attribute CommonAttributes / @SiteID
Used by
Attribute Group CommonAttributes
[ top ]
Attribute CommonAttributes / @StatusID
Used by
Attribute Group CommonAttributes
[ top ]
Attribute CommonAttributes / @ErrorCount
Used by
Attribute Group CommonAttributes
[ top ]
Attribute CommonAttributes / @Transformed
Used by
Attribute Group CommonAttributes
[ top ]
Attribute RestrictionList / RestrictionCode / @RestrictionType
Annotations
RestrictTo, Permit, or Deny
Used by
[ top ]
Attribute Attribute / Value / @DataType
Used by
Element Attribute/Value
[ top ]
Attribute Attribute / @Deprecated
Used by
Element Attribute
[ top ]
Attribute Attribute / @Scope
Annotations
Public, Private, Admin : defines the visibility of the attribute within the site.  Default determined by the of Entity type.
Used by
Element Attribute
[ top ]
Attribute Attributes / @Version
Used by
Element Attributes
[ top ]
Attribute Address / Phone / Number / @Type
Facets
enumeration business
enumeration other
enumeration mobile
enumeration work
enumeration home
Used by
[ top ]
Attribute Address / Phone / Number / @Seq
Used by
[ top ]
Attribute Address / Phone / Number / @Description
Facets
maxLength 25
Used by
[ top ]
Attribute Address / Fax / Number / @Type
Facets
enumeration business
enumeration other
enumeration work
enumeration home
Used by
[ top ]
Attribute Address / Fax / Number / @Seq
Used by
[ top ]
Attribute Address / Fax / Number / @Description
Facets
maxLength 25
Used by
[ top ]
Attribute Address / Email / Address / @Type
Facets
enumeration business
enumeration other
enumeration work
enumeration personal
Used by
[ top ]
Attribute Address / Email / Address / @Seq
Used by
[ top ]
Attribute Address / Email / Address / @Description
Facets
maxLength 100
Used by
[ top ]
Attribute Address / Social / Address / @Type
Facets
enumeration other
enumeration lynkedin
enumeration skype
enumeration im
enumeration twitter
enumeration facebook
enumeration website
Used by
[ top ]
Attribute Address / Social / Address / @Seq
Used by
[ top ]
Attribute Address / Social / Address / @Description
Facets
maxLength 100
Used by
[ top ]
Attribute Address / @Type
Facets
enumeration business
enumeration other
enumeration physical
enumeration postal
enumeration delivery
enumeration home
enumeration work
Used by
Element Address
[ top ]
Attribute Address / @Version
Used by
Element Address
[ top ]
Attribute Group CommonAttributes
Diagram
Diagram LoyaltyProduct.tmp#CommonAttributes_Culture LoyaltyProduct.tmp#CommonAttributes_Version LoyaltyProduct.tmp#CommonAttributes_LoadType LoyaltyProduct.tmp#CommonAttributes_LoadFilter LoyaltyProduct.tmp#CommonAttributes_TransactionID LoyaltyProduct.tmp#CommonAttributes_StartTime LoyaltyProduct.tmp#CommonAttributes_EndTime LoyaltyProduct.tmp#CommonAttributes_SiteID LoyaltyProduct.tmp#CommonAttributes_StatusID LoyaltyProduct.tmp#CommonAttributes_ErrorCount LoyaltyProduct.tmp#CommonAttributes_Transformed
Used by
Attributes
QName Type Default Use Annotation
Culture xs:string en optional
EndTime xs:dateTime optional
ErrorCount xs:integer 0 optional
LoadFilter xs:string optional
LoadFilter must indicate the Entity Type.  Only one Entity Type per file is allowed. i.e. “Product”
LoadType xs:string required
FULL, FULLBranch, or PARTIAL
Note: partial loads require each record to explicitly declare if it is deprecated or not.  Full loads assume anything not in the load is deprecated.
SiteID xs:string optional
StartTime xs:dateTime optional
StatusID xs:integer optional
TransactionID xs:string optional
Transformed xs:boolean false optional
Version xs:decimal required
[ top ]